guard-dog


Overview

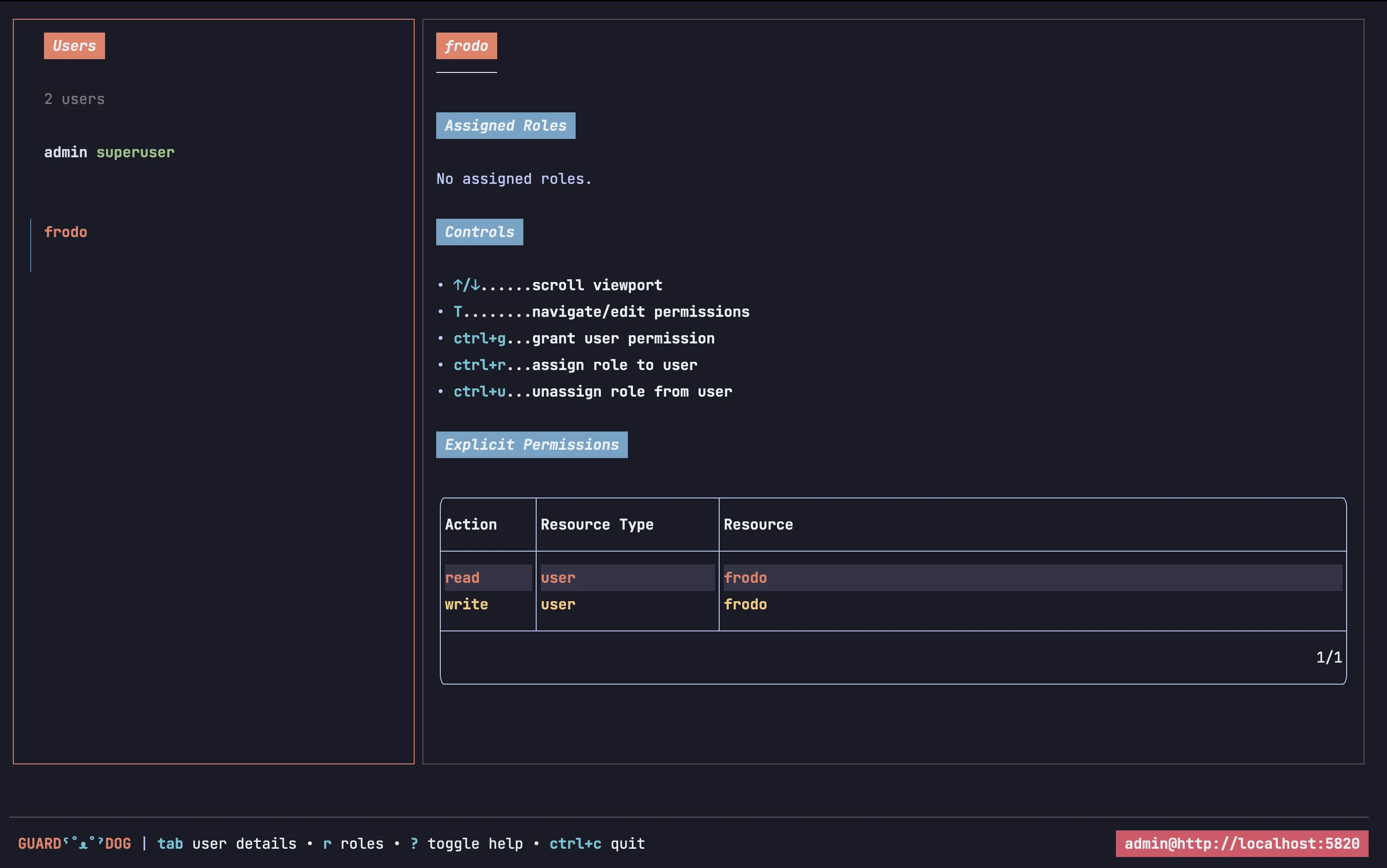
guard-dog is a textual user interface (TUI) meant to make security in Stardog a bit more intuitive to manage from the command line.

guard-dog layout

Features

guard-dog currently supports:

  • viewing users, roles and their respective permissions
  • granting and revoking permissions from users and roles
  • assigning and unassigning users from/to roles
  • deleting users and roles
  • changing users’ passwords
  • enabling and disabling users
guard-dog screenshot of assigning permissions to roles